yED graph editor - Flowchart awesomeness

Updated: April 12, 2013

Creating beautiful, punchy and meaningful flowcharts is one of the toughest tasks for an office borg, be they code monkeys trying to present their code, engineerings trying to justify their new thingymagij or project managers trying to look smart.

Most people will opt for office suites and their programs - and fail miserably, because like any art, it takes intelligence and spatial understanding to create visually appealing, simple and efficient flowcharts, beyond the simple yes/no diagrams of your thought logic. There's one program that excels at this task, and it's called yED. We checked.

Teaser

yED - A closer look

This program is not featured in the software repositories of most distros, and yed [sic] - joking, yet - it has a 32-bit Linux version that will work fine on 64-bit systems. In fact, the software is just a lovely Java executable package, bundled with its own private version of the Java runtime environment. If you feel geeky, you can just grab the JAR and enjoy yourselves. An online demo is available, as well as versions for Mac and Windows.

The installation is very simple. On Pangolin, upon which I tested, you merely need to make the downloaded installation script executable and follow a quick wizard. Since yED comes with everything bundled inside the script, a total of 55MB worth of data, the procedure should be identical on pretty much any distro.

Begin installation

Running

yED is very simple and intuitive, and you slowly get to learn how to use it and expose some of the advanced features. Your baby steps will not be painful, and you do not need any manual. When you position objects on the screen, the program will hint when your items are aligned so you manage equidistant spacing between elements and have uniform margins. Moreover, connectors merely need to be drag & dropped between different shape nodes.

Working with yED

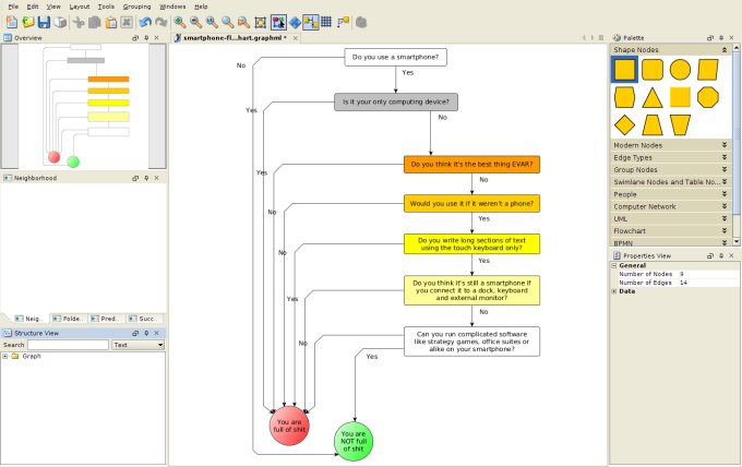
I used the program to create my smartphone flowchart, and in about one hour, the product was ready. But that's not all. The entire program workspace is designed to help you maneuver and master your layout without getting lost in the dozens and possibly hundreds of potential junctions, loops and decision trees and branches that may crop up in your work. Instead of having to keep it all inside your head, you let the program handle it.

For example, in the left column, you can check the neighborhood of any one selected element, check predecessors and successors, or search for specific elements in the structure. Easy peasy. Really that awesome and simple.

Neighborhood

Neighborhood zoomed

Automatic diagram layout + smart pathfinding algorithms

The supreme POWER of yED is that you really do not need to bother with the layout of your elements. Truth to be told, I did invest quite a bit of time managing the flowchart above, and then, under the Layout menu, I discovered automatic layout functions, which will grab everything and sort them out based on your hierarchy, connectivity and grouping logic.

Layout options

And you get beautiful results like these:

Layout games 1

Layout games 2

Layout games 3

And with everything combined:

Final layout

You also get a powerful fullscreen viewer, with the zoom slider and a mini map, just like in strategy games. Again, these tools are designed to help you get around, and this can be a crucial productivity saver when you end up with a huge, complex diagram.

Fullscreen navigation

Conclusion

Normally, I do not get easily excited with this and that software, but yED is a sure keeper. Not only is it quite useful and fairly lovely, given its Java origins, it is also extremely efficient and fun. I used it for a totally trivial example, and yet, it turned out great. yED does not have to be all about business reports or some boring piece of code somewhere.

The software comes with a simple installation, an intuitive interface and powerful usage logic, which lets you focus on connecting things any which way first, then thinking about the actual visual presentation. This is the killer feature, in my lexicon. Anyhow, I liked this little program very much. And I hope you liked the product, too, that being my rather jolly smartphone flowchart. There you go.

Cheers.